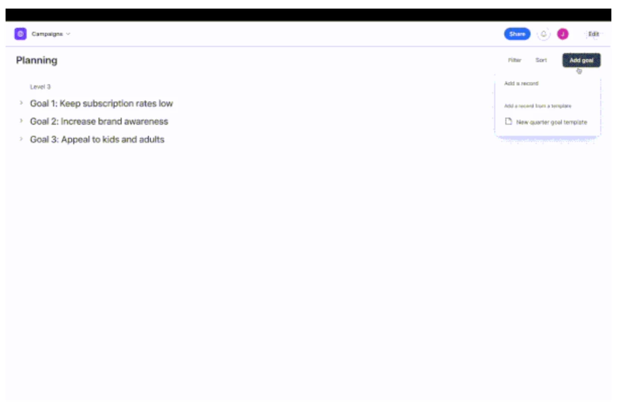
In the "New: Record templates" it shows a clip (screenshot below) with a button to add a "Goal" (new record) using a Record Template. I cannot figure out how to do this in Interface Designer.
How do I make such a button to use a Record Template in Interface Designer?
The ONLY way I've figured out how to create a new record using a Record Template is with the "Record picker" element. This isn't truly ideal because it's an extra step + search for the user versus the button as the announcement shows.


